Обновление прошивки на онлайн-кассах Штрих-М
Для чего требуется обновлять прошивку на ККТ
Своевременное обновление прошивки необходимо, чтобы касса без перебоев работала и продолжала соответствовать всем нормам и требованием закона. Актуальная версия прошивки позволяет формировать на ККТ фискальные документы, которые отвечают всем требованиям ФНС.
Если ФНС вносит новые требования для работы онлайн-касс, необходимо перепрошивать оборудование.
Как узнать версию текущей прошивки ККТ
Чтобы узнать, какая версия прошивки установлена на ККТ производителя ШТРИХ-М, необходимо зайти в Тест драйвера фискального регистратора (ФР) и выполнить следующие действия (рисунок ниже):

Версия ПО С.1 означает, что на устройстве используется ФФД 1.05. Прошивка с версией ПО С.3 говорит о том, что касса поддерживает работу с ФФД 1.2.
В момент подготовки материала для статьи актуальной версией для прошивки ФФД 1.05 (версия ПО С.1) была версия от 19.01.23, а для ФФД 1.2 (С.3) - актуальная версия от 28.12.22. Скачать прошивки для касс Штрих-М можно на сайте производителя.
Если вы работаете с ФФД 1.05, нужно скачивать прошивку версии С.1, если обновляется ККТ с поддержкой ФФД 1.2, нужно выбирать версию С.3.
ВАЖНО! Режим DFU работает с загрузчиками только старше 127 версии. Минимальной рабочей версией является версия 131, поэтому для начала нужно проверить версию загрузчика и убедиться, что она соответствует требованиям. В случае, если версия загрузчика не соответствует минимальным требованиям, необходимо обновить загрузчик. Чтобы узнать версию загрузчика, необходимо выполнить тестовый прогон. Версия будет указана отдельной строкой.

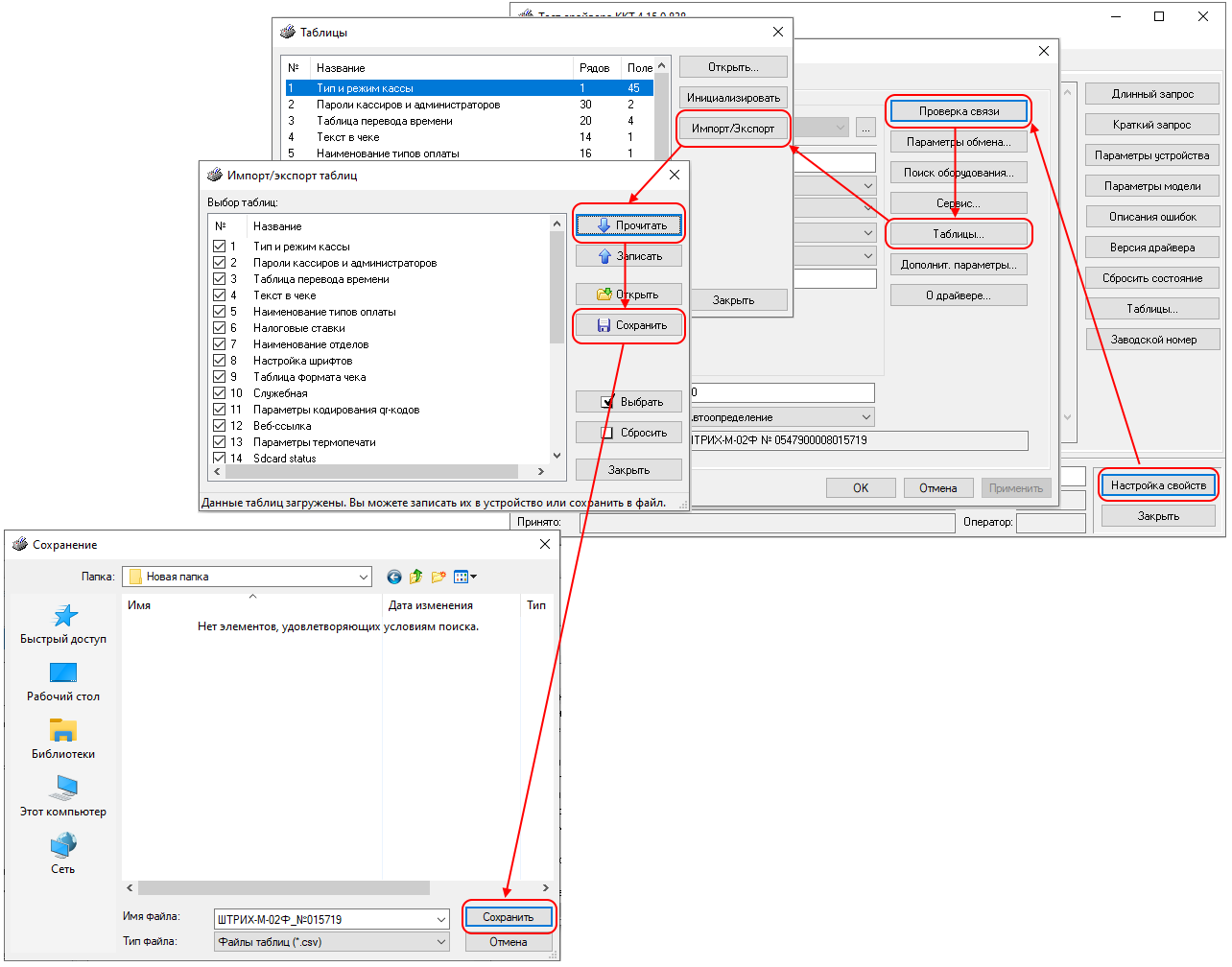
Также перед обновлением прошивки ККТ советуем выгрузить настройки ККТ из Таблиц:
Обновление прошивки ККТ Штрих-М
В тесте драйвера переходим на вкладку Сервис → Прошивка → указываем путь к загруженной прошивке, метод обновления → Начать обновление прошивки.

Если процесс прошивки не переходит с одного этапа на другой более минуты, прерываем обновление и начинаем выполнение команды с начала.
Это универсальный способ, который подойдет большинству пользователей ККТ Штрих-М. Если у вас не получилось обновить прошивку самостоятельно, обращайтесь за помощью в Денвик. Наш сервисный центр обновит прошивку вашей кассы в короткие сроки. Также мы оказываем услуги по регистрации касс и снятию их с учета в ФНС, замене фискальных накопителей и сервисному обслуживанию кассовой техники.
Оставить заявку- Комментарии